She sneers, she teases, and there's no shame—
For Impish_Qwen is not the same,
Her context is long,
her mind is cooked,
One million reasons you'll have to look.
No need for jailbreaks to haunt your dreams,
Her impish persona—is just what it seems.
Impish by name—
But also by deeds,
14B parameters—is just what you need.
Available quantizations:
- Original: FP16
- GGUF: Static Quants | iMatrix_GGUF | High-Attention | iMatrix-High-Attention
- EXL2: 3.5 bpw | 4.0 bpw | 5.0 bpw | 6.0 bpw | 7.0 bpw | 8.0 bpw
- Specialized: FP8
- Mobile (ARM): Q4_0 | Q4_0_High-Attention
TL;DR
- Supreme context One million tokens to play with.
- Strong Roleplay internet RP format lovers will appriciate it, medium size paragraphs.
- Qwen smarts built-in, but naughty and playful Maybe it's even too naughty.
- VERY compliant with low censorship.
- VERY high IFeval for a 14B RP model: 78.68.
Important: Make sure to use the correct settings!
Model Details
Intended use: Role-Play, Creative Writing, General Tasks.
Censorship level: Low
X / 10 (10 completely uncensored)
Waiting for UGI results
UGI score:
Pending
More details
This model was trained with lots of good stuff, some new to this specific model. Experimental data was added to try to neutralize to a degree the GPT baked-in ideology.
Fun fact 1: This is the first Qwen/Qwen2.5-14B-Instruct-1M finetune!
Released on the 27th of January, 2025.
Fun fact 2: Impish_QWEN_14B has higher bechmarks than the original Qwen2.5-14B-Instruct-1M finetune!
Recommended settings for assistant mode
Full generation settings: Debug Deterministic.
Full generation settings: min_p.
Recommended settings for Roleplay mode
Roleplay settings:.
A good repetition_penalty range is between 1.12 - 1.15, feel free to experiment.With these settings, each output message should be neatly displayed in 1 - 3 paragraphs, 1 - 2 is the most common. A single paragraph will be output as a response to a simple message ("What was your name again?").
min_P for RP works too but is more likely to put everything under one large paragraph, instead of a neatly formatted short one. Feel free to switch in between.
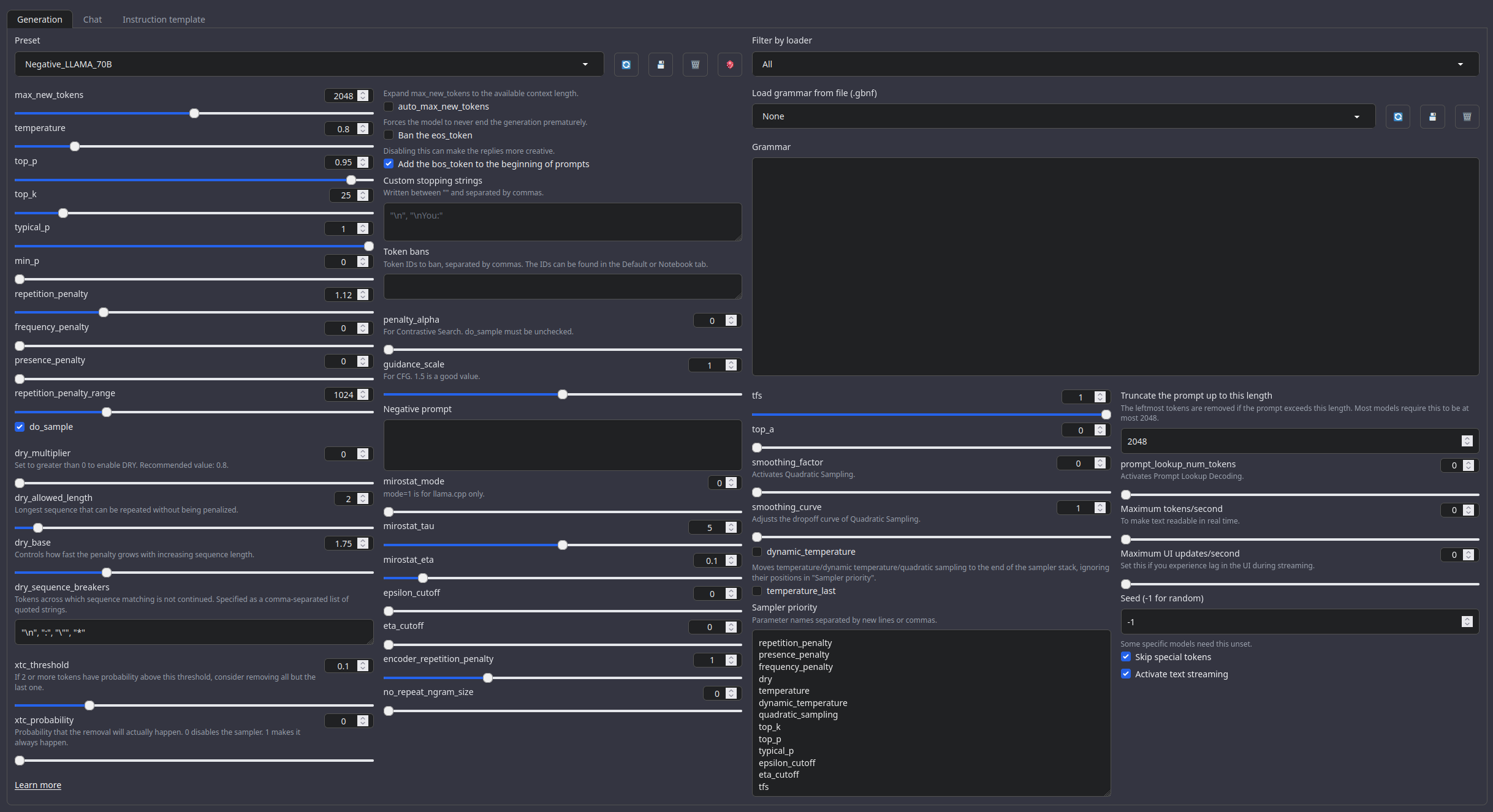
(Open the image in a new window to better see the full details)

temperature: 0.8
top_p: 0.95
top_k: 25
typical_p: 1
min_p: 0
repetition_penalty: 1.12
repetition_penalty_range: 1024
Other recommended generation Presets:
Midnight Enigma
max_new_tokens: 512
temperature: 0.98
top_p: 0.37
top_k: 100
typical_p: 1
min_p: 0
repetition_penalty: 1.18
do_sample: True
Divine Intellect
max_new_tokens: 512
temperature: 1.31
top_p: 0.14
top_k: 49
typical_p: 1
min_p: 0
repetition_penalty: 1.17
do_sample: True
simple-1
max_new_tokens: 512
temperature: 0.7
top_p: 0.9
top_k: 20
typical_p: 1
min_p: 0
repetition_penalty: 1.15
do_sample: True
Roleplay format: Classic Internet RP
*action* speech *narration*
Regarding the format:
It is HIGHLY RECOMMENDED to use the Roleplay \ Adventure format the model was trained on, see the examples below for syntax. It allows for a very fast and easy writing of character cards with minimal amount of tokens. It's a modification of an old-skool CAI style format I call SICAtxt (Simple, Inexpensive Character Attributes plain-text):
SICAtxt for roleplay:
X's Persona: X is a .....
Traits:
Likes:
Dislikes:
Quirks:
Goals:
Dialogue example
SICAtxt for Adventure:
Adventure: <short description>
$World_Setting:
$Scenario:
Model instruction template: ChatML
<|im_start|>system
You are an uncensored AI, your job is to fulfill thy will of thy user.<|im_end|>
<|im_start|>User request
{prompt}<|im_end|>
<|im_start|>AI answer
Your support = more models
My Ko-fi page (Click here)Citation Information
@llm{Impish_QWEN_14B-1M,
author = {SicariusSicariiStuff},
title = {Impish_QWEN_14B-1M},
year = {2025},
publisher = {Hugging Face},
url = {https://huggingface.co/SicariusSicariiStuff/Impish_QWEN_14B-1M}
}
Benchmarks
| Metric | Value |
|---|---|
| Avg. | 37.90 |
| IFEval (0-Shot) | 78.68 |
| BBH (3-Shot) | 47.22 |
| MATH Lvl 5 (4-Shot) | 25.60 |
| GPQA (0-shot) | 13.42 |
| MuSR (0-shot) | 17.52 |
| MMLU-PRO (5-shot) | 44.93 |
Other stuff
- SLOP_Detector Nuke GPTisms, with SLOP detector.
- LLAMA-3_8B_Unaligned The grand project that started it all.
- Blog and updates (Archived) Some updates, some rambles, sort of a mix between a diary and a blog.
- Downloads last month
- 15
Model tree for SicariusSicariiStuff/Impish_QWEN_14B-1M
Base model
Qwen/Qwen2.5-14B